Bildiğiniz üzere Sysprep işlemi bir işletim sitemine 3 defa yapılmaktadır . Sysprep işlemi genellikle İşletim sisteminin image’ı alınacağı zaman yapılmaktadır. Bu yazımda 3 olan bu limitimizin arttırılmasının nasıl yapılacağını anlatmaya çalışacağım.
Öncelikle başlata yada çalıştıra regedit yazıp açıyoruz.
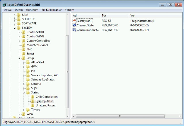
Sonrasında HKEY_LOCAL_MACHINE\System\Setup\Status\Sysprepstatus kısmına geliyoruz ve öncelikle Cleanupstate kısmını açıp 2 değerini giriyoruz. Sonrasında GeneralizationState kısmına ise 7 değerini giriyoruz.
Sonrasında komut satırını administrator olarak çalıştırıp
msdtc -uninstall
mstdc -install
komutlarını sırasıyla giriyoruz.
Restart işlemi sonrasında sysprep işlemini yapabilirsiniz.


Leave a comment