Connection server üzerinde ADSI Edit açılır.

Connec to… seçilir.

Aşağıdaki bilgiler doldurulduktan sonra OK ile bağalanılır.

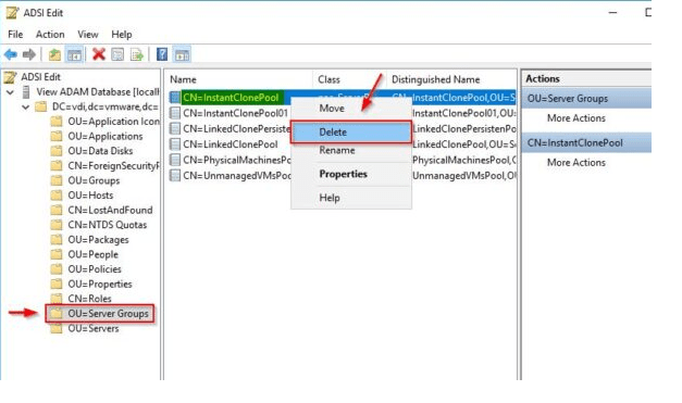
OU=Server Groups’a tıkladığımızda bütün poolar listelenir. Burda Deleting kısmında kalan pool’a sa tıklayarak Delete diyoruz.

Dikkat: Silmek istediğiniz pool isminden emin olunuz. Kullanımda olan bir pool’u slime ihtimaliniz vardır.
Yes butonuna basarak slime işlemini onaylıyoruz.

Mevcut Pool OU=Applications altında da olabilir. Burayıda kontrol ediyoruz ve mevcut ise burden da siliyoruz.

Silme işlemini Yes butonuna tıklayarak onaylıyoruz.

Faydalı olması dileğiyle.
Leave a comment